Axway B2Bi. Mission-critical B2B/EDI partner integration.

From partner and community management to EDI mapping and orchestration, Axway B2Bi gives you the power to integrate, collaborate, and innovate.

Why Axway B2Bi

Manage B2B/EDI partner communications, onboarding, data mapping, and integration in one cohesive solution. Leverage AI and API automation, unify EDI and API flows, and use a rich library of B2B standards, protocols, and compliances to tackle enterprise use cases of any complexity.

Unlock enterprise efficiency

Unify partner communications, onboarding, and data flows with Axway B2Bi. Leverage a rich set of protocols, industry standards, compliance frameworks, and a powerful mapping engine to tackle any enterprise B2B/EDI use case.

Move beyond the status quo

Leverage APIs alongside traditional EDI to unlock new integration patterns. Harness API- and AI-driven automation to boost efficiency and control across your B2B/EDI ecosystem.

Scale at your own pace

Whatever your needs in volume, reliability, and scalability, we have the right solution for you. Single-cluster, active/active, multi-clustering, modern containers – so your B2B/EDI can grow and adapt to your business needs.

Protect every critical exchange

Maintain trusted, policy-driven exchanges with strong encryption, access controls, and full auditability. Axway B2Bi protects every critical exchange holding Drummond certification for AS2, AS4, and ebMS interoperability.

Reduce operational burden

Replace legacy gateways, manual file exchanges, and disconnected tools with a single, unified solution with both communication and data orchestration mapping capabilities.

Prevent disruptions before they hit

Real-time monitoring and alerts give you complete visibility into your B2B operations. Detect failed transactions, anomalies, or SLA breaches as they happen and fix them immediately.

AI is reshaping B2B. Don’t let your B2B integration fall behind.

AI and disruptive tech are transforming B2B, going beyond basic connectivity to autonomous decisions, pattern analysis, and real-time optimization. Your competitors may already be using it — this whitepaper shows why modern, AI-enabled B2B/EDI middleware is key to staying ahead.

Leveraging the best of the modern B2B/EDI world

Axway delivers modern B2B integration at its best, allowing you to get ahead while others lag behind. Achieve new levels of efficiency, use that momentum to simplify and grow, and stay in control of the performance you’ve unlocked.

Axway

B2B communications services

Connect to all your customers, suppliers, financial institutions and regulatory bodies and communicate with them whenever and wherever needed. A wide range of modern and legacy protocols and industry standards are also supported, including AS2, AS4, OFTP, HTTP, REST APIs, and SOAP Web Services. With Axway B2Bi, you can accommodate the standards and protocols your partners demand with the highest levels of security and availability.

Axway

AI and API automation

Cut days of manual work to minutes and unlock new use cases. Axway B2B provides APIs that automate core operations, replacing manual tasks with real-time system interactions to speed execution, reduce errors, and accelerate time to value. With AI, you can create maps in minutes using an LLM-powered chatbot and streamline standard processes. AI-driven efficiency can also extend across the B2B ecosystem, making operations smarter, faster, and more connected.

Axway

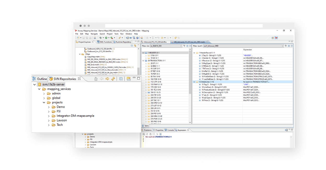
EDI mapping and orchestration

Integrate your business applications using simplified EDI mapping and orchestration capabilities. Axway B2Bi provides one of the richest libraries of B2B application formats and adapters in the market along with a powerful map designer and wizard-based integration solution: X12, EDIFACT, TRADACOMS, ODETTE, and more.

Axway

Partner and community management

Quickly and easily onboard and manage partners and provision endpoints. Axway B2Bi supports member self-service onboarding and enrollment, partner SLA tracking, testing, and endpoint management. With Axway B2Bi, you can improve customer experience to help build your brand and grow your market share.

Axway

Real-time B2B/EDI visibility

Axway B2Bi gives you visibility into everything that's happening between all applications throughout your B2B ecosystem. For business-critical files and messages, real-time EDI visibility does more than just allow you to find and review information — it enables you to be proactive, react quickly, and improve your overall business processes and SLAs.

Grow faster, scale without limits, and stay fully reliable

B2Bi runs on-prem, in your cloud, or a third-party cloud, supporting single-cluster, active/active, multi-cluster, and containerized deployments. It gives your business the flexibility, scalability, and resilience to grow and handle complex B2B ecosystems.

Single-Cluster

Reliable and simple, single-cluster deployment delivers high-performance B2B integration for organizations standardizing EDI and API workflows.

Active/Active

Increase availability and balance workloads with active/active deployments, allowing multiple instances to run simultaneously for consistent, reliable B2B operations.

Multi-Cluster

Scale your B2B/EDI operations to meet changing workloads and accelerate time to market. Multi-cluster deployments provide resilience, redundancy, and near-zero downtime updates for continuous, reliable operations.

Containerized

Deploy containerized B2Bi in Kubernetes-friendly environments to maximize speed, agility, and security in deploying and managing software, while gaining cloud-native flexibility, scalability, and environment portability.

Top 6 benefits of modern containers for B2Bi

Maximize speed, flexibility, and security with containerized B2Bi, built for the cloud-ready enterprise

High availability

Ensure applications are always up and running and can automatically recover from system failures

Reliability

Leverage the inherent features of containers to ensure consistency in how applications are deployed across platforms, simplifying maintenance and avoiding bottlenecks

Scalability

Scale applications as needed to meet changing workloads and improve throughput

Security

Take advantage of how containers isolate applications and provide a reduced attack surface to mitigate potential security issues

Business agility

Respond swiftly to business needs and reduce time to market by developing, testing, and deploying B2B processes more efficiently

Portability

Deploy B2Bi across different environments, whether on-premises, hybrid, or in the cloud

Axway B2B Integration resources